2022–2026·Inbound Health

Hospital at Home

Product Strategy0→1 ProductCross-functional LeadershipRoadmap PlanningUser DiscoveryHealthcare Tech

TL;DR

At Inbound Health I led product for a greenfield care coordination platform serving three distinct user groups: care liaisons, biometric nurses, and patients. I defined the product strategy, managed the roadmap across three surfaces, and drove cross-functional execution from discovery through ship — resulting in a 40% reduction in liaison triage time and sustained patient satisfaction scores of 4/5 or better throughout the care episode.

Hospital at Home

Role

Senior Director of Product Management

Timeline

Dec 2022 – Jan 2026

Team

2 PMs · 1 eng lead · 3 frontend engineers · 1 product designer

Scope

All three product surfaces · Product strategy · Discovery & roadmap

The Problem

Three user groups with completely different needs, a greenfield codebase, and no prior product framework. Care liaisons had no way to prioritize hundreds of ineligible patients. Biometric nurses were rebuilding documentation from scratch every shift. Patients with limited tech literacy were being asked to self-manage clinical data. No roadmap, no established process, no playbook.

Business Goals

01

Increase Hospital Capacity

Reduce inpatient stays by 10% by enabling eligible patients to continue recovery at home, freeing up hospital beds for higher-acuity cases.

02

Improve Operational Efficiency

Streamline remote patient monitoring for nurses and care teams, reducing time spent on administrative workload and manual check-ins by 30%.

03

Enhance Patient Outcomes and Satisfaction

Support faster recovery and maintain patient satisfaction scores of 4 out of 5 or better through continuous biometric tracking and personalized care in the comfort of home.

Process

01

Early Market Validation

Why does this product need to exist?

  • Stakeholder interviews
  • User interviews
  • Competitor analysis
02

Proof of Concept

Is this a problem we can actually solve?

  • Prototype testing
  • Concept validation
  • Feasibility review
03

Build & Iterate

How should we actually build the solution?

  • Roadmap sequencing
  • Sprint planning
  • Usability testing
04

Minimum Viable Product

Is our solution something people actually want?

  • User interviews
  • Surveys
  • In-app feedback

What We Heard

I'm not very tech-savvy, so at first I was nervous about using the iPad — but once I saw how easy it was to check my readings and send them to the nurse, it actually made me feel more in control of my recovery.

Gil, former patient

Patients need reassurance, not features

Anxiety about new technology was the primary adoption barrier — not clinical hesitation. The product decision was to build trust first, functionality second.

Enrollment drop-off was a positioning problem

Patients declining to enroll weren't resisting the care model — they didn't understand the value. That reframing changed the entire onboarding strategy.

Act 01 · Salesforce App

Liaison

40% reduction in triage time.

Rather than building a filtering layer on top of the existing workflow, I pushed for upstream AI/ML pre-filtering informed by direct EMR field validation. That call compressed triage time by 40% and established the data model the rest of the platform was built on. The product decision wasn't the interface — it was where in the funnel to intervene.

Key Insights

  • 01

    EMR field validation revealed which patient signals actually predicted program fit — directly informing the AI/ML filtering inputs and the triage prioritization logic.

  • 02

    Liaisons were spending the majority of their time on patients who would never qualify — the highest-ROI product bet was upstream filtering, not interface polish.

  • 03

    Enrollment drop-off traced to distrust and unclear value, not clinical hesitation — which reframed the iOS onboarding problem entirely.

Liaison interface

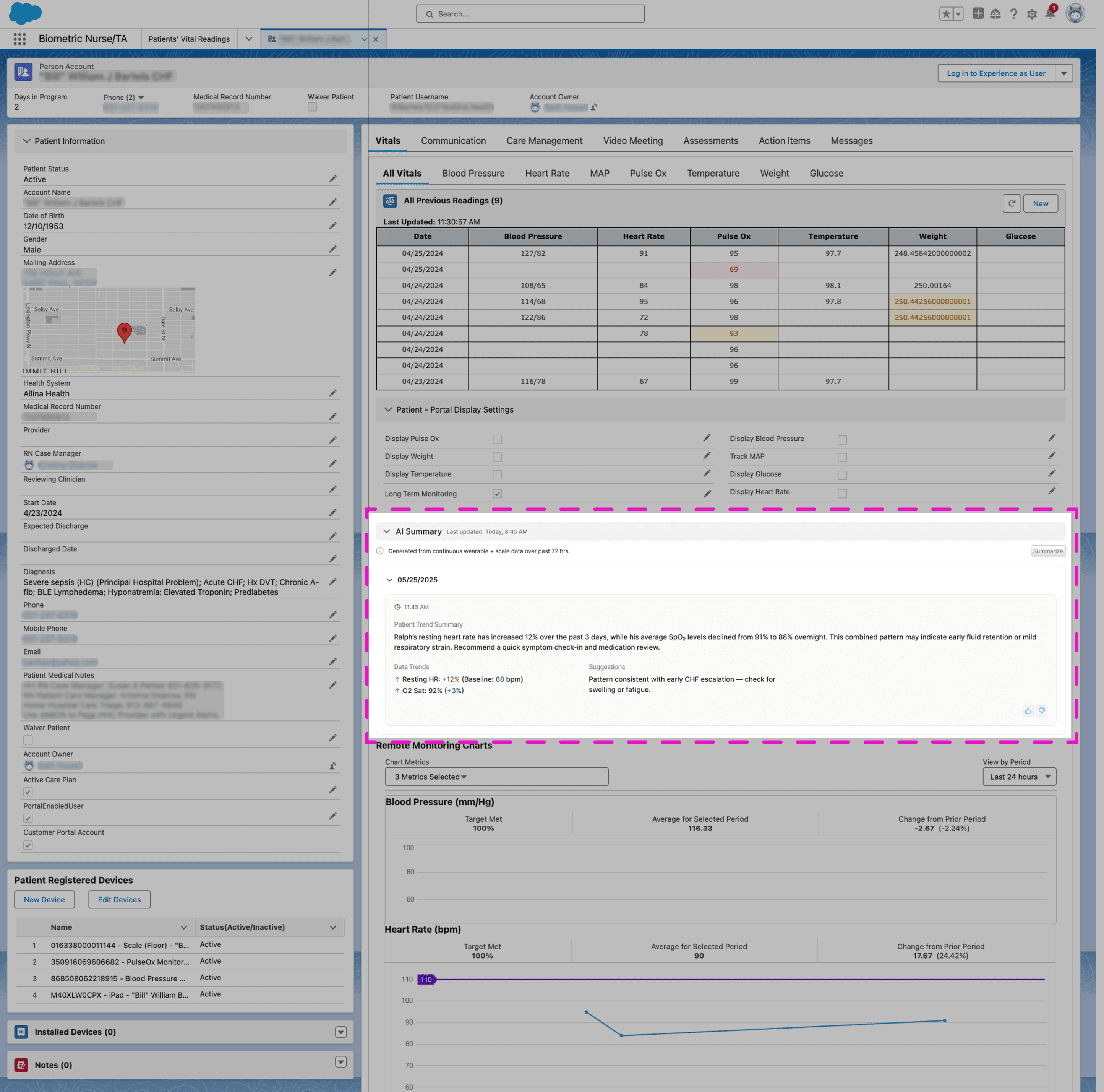
Act 02 · Salesforce Dashboard

Biometric Nurse

Less time on paperwork. More time on patients.

Building within Salesforce's component system meant tight constraints on what was possible. I aligned the team on an AI-generated shift summary as the highest-ROI feature — a single read-before-you-enter view that surfaced the right clinical context at the start of each shift, replacing the multi-record piecing-together that nurses were doing manually.

Biometric Nurse interface

Act 03 · Custom iOS App

Patient

Patient satisfaction held at 4/5 or better through the full care episode.

Eligible patients were declining to enroll — not from clinical hesitation, but because they didn't trust the product or understand its value. I repositioned the onboarding strategy around that trust gap, addressing the specific barriers causing drop-off before a single vital was ever submitted.

What We Tested

Navigation

An early hypothesis favored bottom navigation for screen real estate. Testing showed 3 of 4 users failed to navigate correctly — a signal that the navigation model didn't match patient expectations. The roadmap call was to pivot to a persistent left rail before investing further in the bottom-nav pattern.

Bottom Nav — Tested

Care Episode Overview

One concept proposed an all-in-one home screen to reduce navigation entirely. Patients preferred simplicity and predictability — a clear home, not a dashboard. That finding shaped the final information architecture.

All-in-one Home — Tested

What Shipped

Testing made the path clear: patients needed familiar navigation, focused daily tasks, and a persistent sense of their care team's presence. The final product replaced the bottom nav with a persistent left rail, stripped the home screen to only what mattered that day, and put the nurse connection one tap away at all times.

Patient interfacePatient interfacePatient interfacePatient interface

Cross-surface Coherence

Maintaining product coherence across three surfaces — two Salesforce apps with distinct UI constraints and a fully custom iOS app — required explicit decisions about where to standardize and where to let each surface diverge. That tension shaped how we structured the roadmap and how the team collaborated across tracks.

Outcome

Forecasted to reduce unnecessary inpatient stays by 50 patients per month per hospital, saving $900K–$1.8M annually. Patient satisfaction held at 4/5 or better throughout the care episode. Cross-functional handoff quality improved measurably after the platform shipped — sprint reviews shifted from design debates to acceptance criteria check-ins.